Ree
Prime
Blog
DMC
Commit
3 Videos Published
01:22
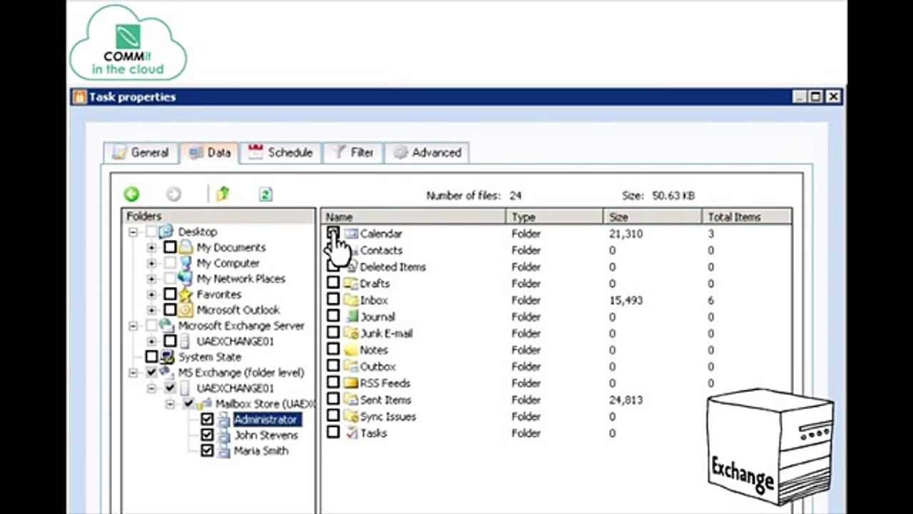
Cloud Backup Process by COMMit
Commit
00:59
COMMit Cloud Backup
Commit
02:03
COMMit in the Cloud
Commit